1.jpg
0小型PLC上位机图片.jpg
2.jpg
3.jpg
1.jpg
0小型PLC上位机图片.jpg
2.jpg
3.jpg

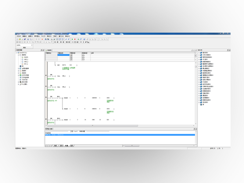
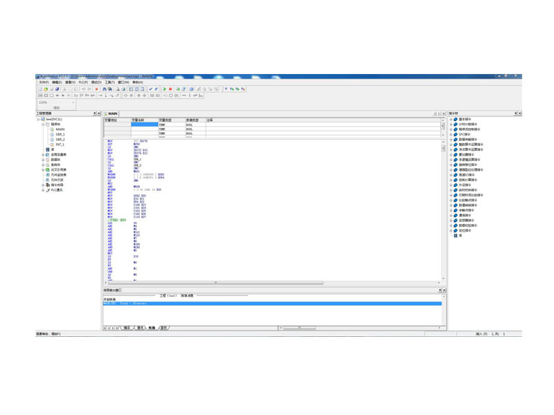
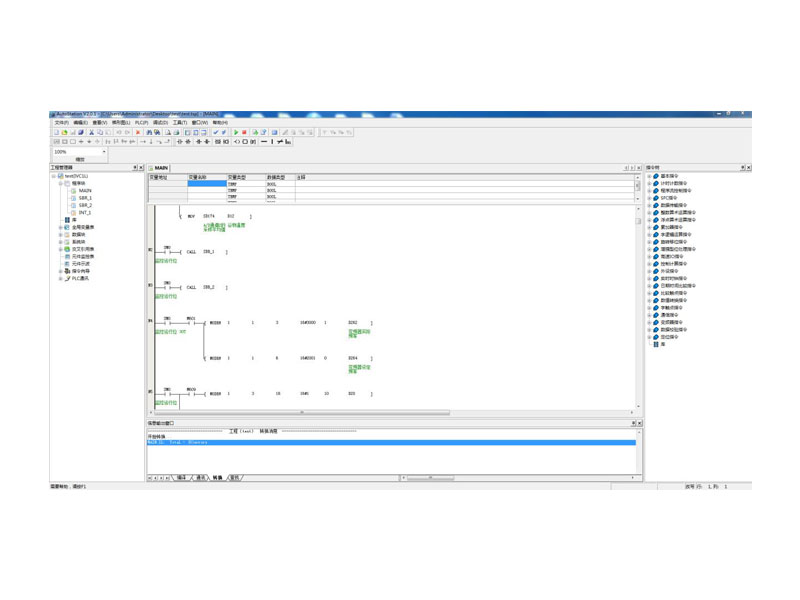
IVC系列上位机调试软件Auto Station

AutoStation是IVC系列小型PLC 编程软件,支持梯形图、IL指令和顺序功能图(SFC)三种编程语言。通过它不仅支持对梯形图的编辑和编译功能,还可支持对PLC程序的下载和上载功能,还具有控制PLC启停、监控等功能。

产品特点

1、编程方式多样化

*支持梯形图

*支持IL指令

*支持顺序功能图(SFC)

*支持三种编程方式的相互转换

2、监控方式多样化

*支持梯形图监控

*支持自由元件监控

*支持对元件值的修改。

3、易用而强大的库功能

*支持库的导出功能

*支持库的导入功能

*库功能调用方法与调用子程序一样

4、对PLC的强大控制

*支持程序的下载和上载

*支持读取PLC的相关信息

*支持格式化

*支持固件升级

5、附带强大的拓展工具

*电源容量计算工具

*温控器功具

规格参数

指标名称

规格

标准型

硬件

CPU

X86, X64

内存

2GB以上

硬盘

10GB以上

通信接口

网口、WIFI、USB、串口(USB转串口)

软件

操作系统

Window XP/ Window 7/ Windows 10

通讯协议

编程口协议

支持串口、以太网、USB

Modbus协议

支持串口(Modbus RTU)、以太网(Modbus TCP)